• 30.01.2026, 20:38
  • Register
  • Login
  • You are not logged in.

 

real_easy

Junior Member

windows 10 und WMI warum geht es nicht ?

Sunday, October 13th 2019, 5:54pm

hallo,

habe gerade frisch auf windows 10 auf einem asus Z390 mainborad umgestellt.
mein aquaero läuft und die aquasuite 2017-3.2 mit hintergrund-dienst auch.

auch die aktuelle adia 6.10 läuft und zeigt temperaturen von hdd´s ssd´s und cpu an.
außerdem ist wmi in aida für die temperatur sensoren aktiviert.

soweit so gut...

aber kann mir jemand sagen warum die werte von aida nicht in der aquasuite ankommen ?
bei win7 geht das ohne probleme, bei win 10 nicht mehr?

ich habe ich forum leider nichts gefunden, bin wohl der einzigste der win10 benutz.

danke schon mal vorab
easy

ps: probiert habe ich schon HWinfo und open hardware monitor, auch diese daten kommen nicht in der aquasuite an.

sebastian

Administrator

Sunday, October 13th 2019, 7:32pm

das ist kein Windows 10 Problem.
Hast du mal eine frische Windows 10 Installation gemacht. Das mit dem WMI kann passieren wenn man von Win7 oder 8 ein Update gemacht hat.

real_easy

Junior Member

Sunday, October 13th 2019, 8:16pm

ja komplett frisch, auf dem board ging nur uefi, daher alles einmal neu

es ist übrigen eine x64 version

This post has been edited 1 times, last edit by "real_easy" (Oct 13th 2019, 8:18pm)

real_easy

Junior Member

Sunday, October 13th 2019, 9:08pm

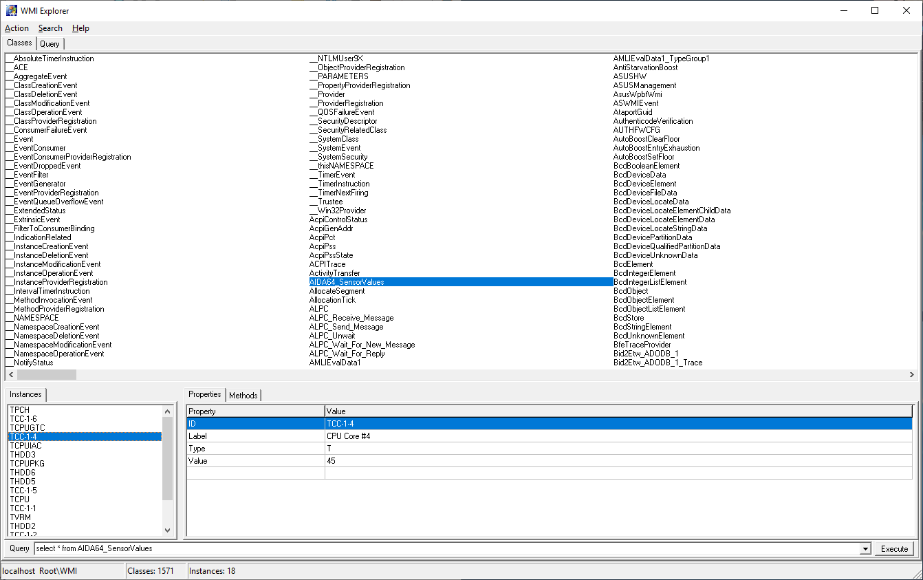
so habe mal mit dem wmi-explorer geschaut ob die daten auch im wmi ankommen. ( root\WMI\AIDA64_SensorValues )
das sieht soweit gut aus.

siehe anhang.
real_easy has attached the following image:
  • wmi-adia.png

real_easy

Junior Member

Sunday, October 13th 2019, 10:12pm

so, hat sich erledigt.

hab nochmals die auqasuite neu installiert. (nicht normal sondern wirklich neu.)
danach waren zwar alle setting der as weg aber die software sensoren waren dann da.

ich hatte ursprünglich die dateien aus dem programm-data ordner mit genommen.
das scheint aber nicht kompatibel zu sein.

also habe ich nun aus der alten datenbank die pages exportiert, dann die datenbank gelöscht und die pages wieder importiert.
die restlichen settings, sind dann schnell erledigt.